托管规则
响应:策略组->OWASP 基础防护规则集¶
SQL Injection (SQLi):阻止 SQL 注入
Cross Site Scripting (XSS):阻止跨站脚本攻击
Local File Inclusion (LFI):阻止利用本地文件包含漏洞进行攻击
Remote File Inclusione(RFI):阻止利用远程文件包含漏洞进行攻击
Remote Code Execution (RCE):阻止利用远程命令执行漏洞进行攻击
PHP Code Injectiod:阻止 PHP 代码注入
HTTP Protocol Violations:阻止违反 HTTP 协议的恶意访问
HTTPoxy:阻止利用远程代理感染漏洞进行攻击
Sshllshock:阻止利用 Shellshock 漏洞进行攻击
Session Fixation:阻止利用 Session 会话 ID 不变的漏洞进行攻击
Scanner Detection:阻止黑客扫描网站
Metadata/Error Leakages:阻止源代码/错误信息泄露
Project Honey Pot Blacklist:蜜罐项目黑名单
GeoIP Country Blocking:根据判断 IP 地址归属地来进行 IP 阻断
通过灵活调整变量参数,来设置更贴合您网站访问习惯的基础防护规则¶
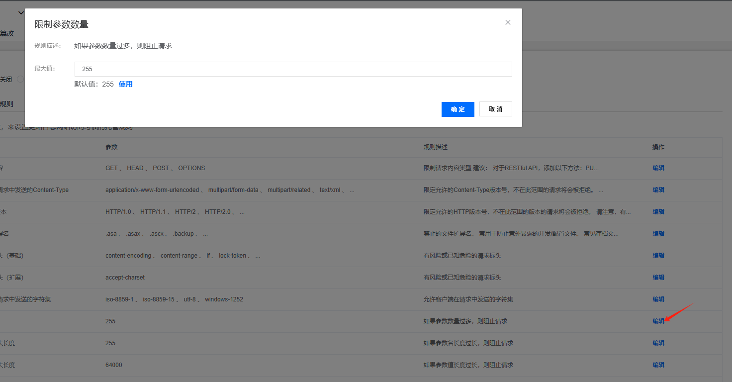
在**规则标题**选取允许 HTTP 版本,参数栏对应了所支持的参数,点击**编辑**,可以看到**规则描述**和各个规则标题**专属规则**


点击**高级搜索**
在**规则列表**,默认模式为**启用**,在模式栏中,有三种模式,可以根据需求选择

恢复 :通过基础防护规则,禁用更细分基础防护规则条目¶
**Web 应用防火墙 3.0->套餐列表->策略组->基础防护规则->高级搜索**,通过这里可以禁用细分规则
